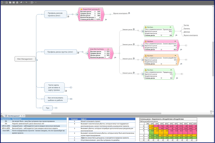
Риски, как факторы влияния неопределенности на стоимость изменения, процесса, решения, проекта или на деятельность организации,
подлежат: идентификации, качественной и количественной оценкам.
Далее разрабатываются и применяются меры реагирования, устанавливаются регламенты мониторинга и составляется бюджет.
Обрабатываются только известные факторы неопределенности. Для "черных лебедей" следует создавать высокоуровневый резерв.
Для успешного управления рисками достаточно использовать простой и доступный софт, правильную методологию и групповую работу вовлеченных людей под управлением модератора.



